The AI Triage App requires pre-set access permissions to the APIs, allowing modification of tickets in your PSA. Follow the steps below to grant MSPbots access permissions in your PSA.
When your PSA is ConnectWise Manage
Follow the steps below to grant MSPbots access permissions in ConnectWise Manage.
- Log in to your ConnectWise Manage Console.
- Click System > Security Roles.
-
On the Security Modules screen, select the role of the authorized account connected to MSPbots. The role MSPbots is selected in the image as an example.
- Scroll down and expand Service Desk.
- Set the permission by selecting All for all access levels for the following:
When your PSA is Autotask
Follow the steps below to grant MSPbots access permissions in Autotask.
- Log in to Autotask as an admin of Autotask.
- Hover over the menu icon, go to Admin > Resources (Users).
-
On the Resources page, click the name of any company member in the Resource Name column.
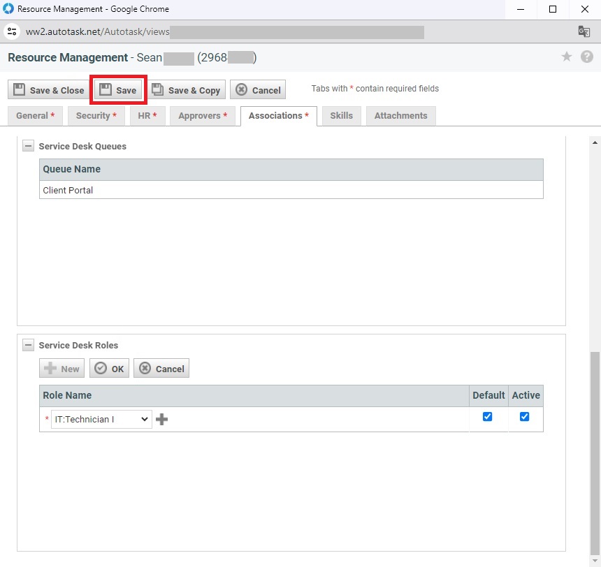
- Click Associations.
- In the Service Desk Roles section, click the New button.
- Select a role for the member.
-
Select the checkbox for Default and ensure that Active is also selected.
* While a member can be associated with and activate multiple roles, the member's default role can only be set to one.
* Ensure that the member is associated with a default role. - Click OK.
-
Click Save to keep the settings.
- Repeat steps 3 - 9 to associate the default role with all members in your company.